An Open Source Machine Learning Framework for Everyone
-
Updated
Oct 13, 2025 - C++
Deep learning is an AI function and a subset of machine learning, used for processing large amounts of complex data. Deep learning can automatically create algorithms based on data patterns.
An Open Source Machine Learning Framework for Everyone
Stable Diffusion web UI
๐ค Transformers: the model-definition framework for state-of-the-art machine learning models in text, vision, audio, and multimodal models, for both inference and training.
Tensors and Dynamic neural networks in Python with strong GPU acceleration
Open Source Computer Vision Library
Implement a ChatGPT-like LLM in PyTorch from scratch, step by step
ใๅจๆๅญฆๆทฑๅบฆๅญฆไน ใ๏ผ้ขๅไธญๆ่ฏป่ ใ่ฝ่ฟ่กใๅฏ่ฎจ่ฎบใไธญ่ฑๆ็่ขซ70ๅคไธชๅฝๅฎถ็500ๅคๆๅคงๅญฆ็จไบๆๅญฆใ
List of Computer Science courses with video lectures.
RAGFlow is a leading open-source Retrieval-Augmented Generation (RAG) engine that fuses cutting-edge RAG with Agent capabilities to create a superior context layer for LLMs
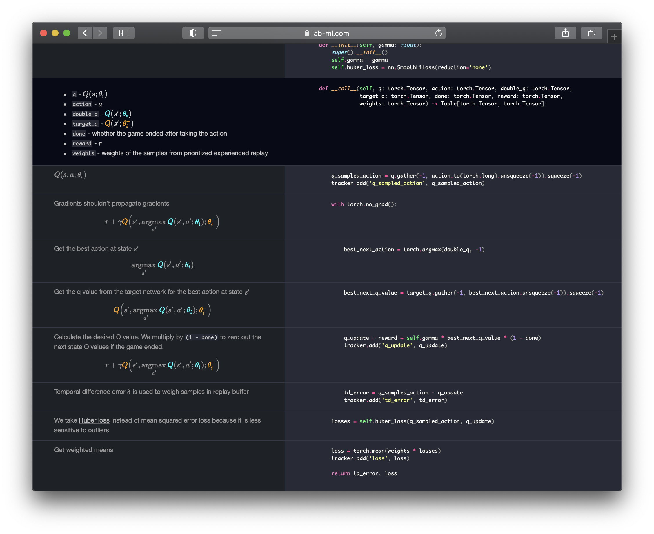
๐งโ๐ซ 60+ Implementations/tutorials of deep learning papers with side-by-side notes ๐; including transformers (original, xl, switch, feedback, vit, ...), optimizers (adam, adabelief, sophia, ...), gans(cyclegan, stylegan2, ...), ๐ฎ reinforcement learning (ppo, dqn), capsnet, distillation, ... ๐ง
Deep Learning for humans
๐ Guides, papers, lecture, notebooks and resources for prompt engineering
Clone a voice in 5 seconds to generate arbitrary speech in real-time
YOLOv5 ๐ in PyTorch > ONNX > CoreML > TFLite
Deepfakes Software For All
100 Days of ML Coding
Ultralytics YOLO ๐
TensorFlow Tutorial and Examples for Beginners (support TF v1 & v2)
Learn how to design, develop, deploy and iterate on production-grade ML applications.
12 Weeks, 24 Lessons, AI for All!