Skip to content

Navigation Menu

Sign in
Appearance settings

Search code, repositories, users, issues, pull requests...

Provide feedback

We read every piece of feedback, and take your input very seriously.

Saved searches

Use saved searches to filter your results more quickly

Appearance settings

mongodb-js/mongodb-schema

Open more actions menu

Repository files navigation

mongodb-schema

Infer a probabilistic schema for a MongoDB collection.

Usage

mongodb-schema can be used as a command line tool or programmatically in your application as a node module.

Command line

To install mongodb-schema for command line use, run npm install -g mongodb-schema. This will add a new shell script which you can run directly from the command line.

The command line tool expects a MongoDB connection URI and a namespace in the form <database>.<collection>. Without further arguments, it will sample 100 random documents from the collection and print a schema of the collection in JSON format to stdout.

mongodb-schema mongodb://localhost:27017 mongodb.fanclub

Additional arguments change the number of samples (--number), print additional statistics about the schema analysis (--stats), switch to a different output format (--format), or let you suppress the schema output altogether (--no-output) if you are only interested in the schema statistics, semantic type discovery (--semantic-types), and the ability to disable value collection (--no-values).

For more information, run

mongodb-schema --help

API

The following example demonstrates how mongodb-schema can be used programmatically from your node application. You need to additionally install the MongoDB node driver to follow along with this example.

Make sure you have a mongod running on localhost on port 27017 (or change the example below accordingly).

  1. From your application folder, install the driver and mongodb-schema locally:

    npm install --save mongodb mongodb-schema
    
  2. (optional) If you don't have any data in your MongoDB instance yet, you can create a test.data collection with this command:

    mongosh --eval "db.data.insertMany([{_id: 1, a: true}, {_id: 2, a: 'true'}, {_id: 3, a: 1}, {_id: 4}])" localhost:27017/test
    
  3. Create a new file parse-schema.js and paste in the following code:

    const { parseSchema } = require('mongodb-schema');
    const { MongoClient } = require('mongodb');
    
    const dbName = 'test';
    const uri = `mongodb://localhost:27017/${dbName}`;
    const client = new MongoClient(uri);
    
    async function run() {
      try {
        const database = client.db(dbName);
        const documentStream = database.collection('data').find();
    
        // Here we are passing in a cursor as the first argument. You can
        // also pass in a stream or an array of documents directly.
        const schema = await parseSchema(documentStream);
    
        console.log(JSON.stringify(schema, null, 2));
      } finally {
        await client.close();
      }
    }
    
    run().catch(console.dir);
  4. When we run the above with node ./parse-schema.js, we'll see output similar to this (some fields not present here for clarity):

{
  "count": 4,                   // parsed 4 documents
  "fields": [                   // an array of Field objects, @see `./lib/field.js`
    {
      "name": "_id",
      "count": 4,               // 4 documents counted with _id
      "type": "Number",         // the type of _id is `Number`
      "probability": 1,         // all documents had an _id field
      "hasDuplicates": false,  // therefore no duplicates
      "types": [                // an array of Type objects, @see `./lib/types/`
        {
          "name": "Number",     // name of the type
          "count": 4,           // 4 numbers counted
          "probability": 1,
          "unique": 4,
          "values": [           // array of encountered values
            1,
            2,
            3,
            4
          ]
        }
      ]
    },
    {
      "name": "a",
      "count": 3,               // only 3 documents with field `a` counted
      "probability": 0.75,      // hence probability 0.75
      "type": [                 // found these types
        "Boolean",
        "String",
        "Number",
        "Undefined"             // for convenience, we treat Undefined as its own type
      ],
      "hasDuplicates": false,   // there were no duplicate values
      "types": [
        {
          "name": "Boolean",
          "count": 1,
          "probability": 0.25,  // probabilities for types are calculated factoring in Undefined
          "unique": 1,
          "values": [
            true
          ]
        },
        {
          "name": "String",
          "count": 1,
          "probability": 0.25,
          "unique": 1,
          "values": [
            "true"
          ]
        },
        {
          "name": "Number",
          "count": 1,
          "probability": 0.25,
          "unique": 1,
          "values": [
            1
          ]
        },
        {
          "name": "Undefined",
          "count": 1,
          "probability": 0.25,
          "unique": 0
        }
      ]
    }
  ]
}

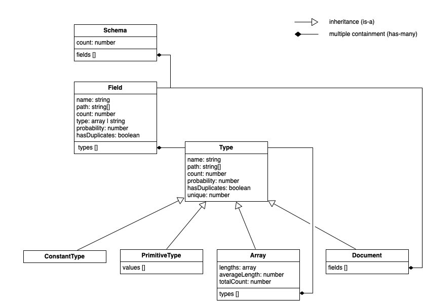
A high-level view of the schema tree structure is as follows:

BSON Types

mongodb-schema supports all BSON types. Checkout the tests for more usage examples.

Semantic Types

As of version 6.1.0, mongodb-schema has a new feature called "Semantic Type Detection". It allows to override the type identification of a value. This enables users to provide specific domain knowledge of their data, while still using the underlying flexible BSON representation and nested documents and arrays.

One of the built-in semantic types is GeoJSON, which traditionally would just be detected as "Document" type. With the new option semanticTypes enabled, these sub-documents are now considered atomic values with a type "GeoJSON". The original BSON type name is still available under the bsonType field.

To enable this mode, use the -t or --semantic-types flag at the command line. When using the API, pass an option object as the second parameter with the semanticTypes flag set to true:

parseSchema(db.collection('data').find(), {semanticTypes: true}, function(err, schema) {
  ...
});

This mode is disabled by default.

Custom Semantic Types

It is also possible to provide custom semantic type detector functions. This is useful to provide domain knowledge, for example to detect trees or graphs, special string encodings of data, etc.

The detector function is called with value and path (the full field path in dot notation) as arguments, and must return a truthy value if the data type applies to this field or value.

Here is an example to detect email addresses:

var emailRegex = /[a-z0-9!#$%&'*+/=?^_`{|}~-]+(?:\.[a-z0-9!#$%&'*+/=?^_`{|}~-]+)*@(?:[a-z0-9](?:[a-z0-9-]*[a-z0-9])?\.)+[a-z0-9](?:[a-z0-9-]*[a-z0-9])?/;

function emailDetector(value, path) {
  return emailRegex.test(value);
};

parseSchema(db.collection('data').find(), { semanticTypes: { EmailAddress: emailDetector } }, function(err, schema) {
  ...
});

This returns a schema with the following content (only partially shown):

{
  "name": "email",
  "path": "email",
  "count": 100,
  "types": [
    {
      "name": "EmailAddress",     // custom type "EmailAddress" was recognized
      "bsonType": "String",       // original BSON type available as well
      "path": "email",
      "count": 100,
      "values": [
        "twinbutterfly28@aim.com",
        "funkymoney45@comcast.net",
        "beauty68@msn.com",
        "veryberry8@hotmail.com",

As can be seen, the field name "email" was correctly identified as a custom type "EmailAddress".

Value Sampling

As of version 6.1.0, mongodb-schema supports analysing only the structure of the documents, without collection data samples. To enable this mode, use the --no-values flag at the command line. When using the API, pass an option object as the second parameter with the storeValues flag set to false.

This mode is enabled by default.

Schema Statistics

To compare schemas quantitatively we introduce the following measurable metrics on a schema:

Schema Depth

The schema depth is defined as the maximum number of nested levels of keys in the schema. It does not matter if the subdocuments are nested directly or as elements of an array. An empty document has a depth of 0, whereas a document with some top-level keys but no nested subdocuments has a depth of 1.

Schema Width

The schema width is defined as the number of individual keys, added up over all nesting levels of the schema. Array values do not count towards the schema width.

Examples

{}
Statistic Value
Schema Depth 0
Schema Width 0
{
  one: 1
}
Statistic Value
Schema Depth 1
Schema Width 1
{
  one: [
    "foo",
    "bar",
    {
      two: {
        three: 3
      }
    },
    "baz"
  ],
  foo: "bar"
}
Statistic Value
Schema Depth 3
Schema Width 4
{
  a: 1,
  b: false,
  one: {
    c: null,
    two: {
      three: {
        four: 4,
        e: "deepest nesting level"
      }
    }
  },
  f: {
    g: "not the deepest level"
  }
}
Statistic Value
Schema Depth 4
Schema Width 10
// first document
{
  foo: [
    {
      bar: [1, 2, 3]
    }
  ]
},
// second document
{
  foo: 0
}
Statistic Value
Schema Depth 2
Schema Width 2

Testing

npm test

License

Apache 2.0

About

Infer a probabilistic schema for a MongoDB collection.

Topics

Resources

License

Stars

Watchers

Forks

Packages

No packages published

Contributors 20

Morty Proxy This is a proxified and sanitized view of the page, visit original site.