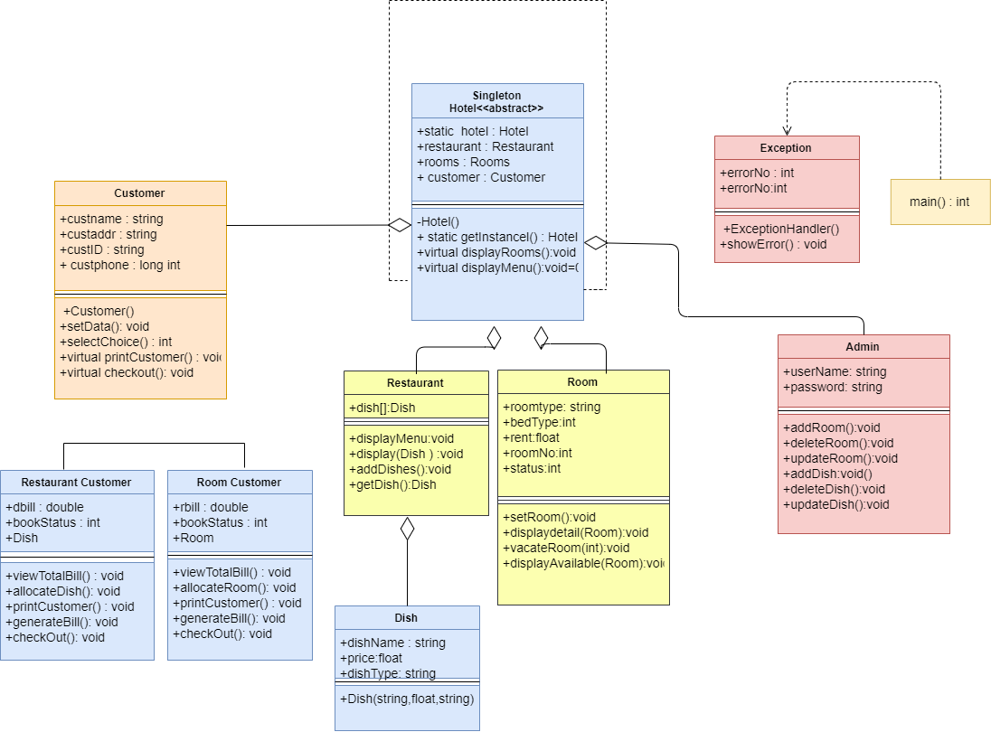
The project is implemented using Swing GUI widget toolkit and MYSQL database. There are totally 9 classes. The root class i.e Hotel exhibits singleton design pattern whereas RoomCustomer and RestuarantCustomer incorporate the properties of factory design pattern.
A customer can select either of the services provided by the hotel i.e., Accommodation or Food. Based on the customer’s choice he/she will be redirected to the next page where he/she can select desired food items or book rooms.
Admin can add/delete dishes or rooms to the database.
- Open xampp server and create a database named ‘renaissance’.
- Create required tables and populate the database using database.txt.
- Import the project in Eclipse IDE.
- Right-click on the project -> Build path -> Configure Build path. Under Libraries tab, click Add External JARs and import all the JARs present in the External_JARs folder.
- Run the project.
